BUDGET
300K USD
LENGTH
18 Months
Highlight key details on a screenshot to get your message through
ScreenMood is an innovative solution that includes both a browser extension and a user portal, designed to revolutionize how users capture, customize, and share their digital experiences through screenshots.
This comprehensive tool enables users to enhance screenshots directly within their browser, manage them through an intuitive online portal, and share them across various platforms with ease.
The project integrates advanced editing tools, smart organization features, and a user-friendly interface to cater to a wide range of digital communication needs.

The primary objective of the ScreenMood project is to develop and launch a versatile screenshot management system, including a browser extension and a user portal.
A secondary goal is to ensure outstanding user satisfaction, targeting an average rating of at least 4.5 stars across user reviews on the browser extension marketplaces and feedback on the user portal.
The main challenge faced by the ScreenMood team was the budget restrictions that prevented the project from being launched.
This constraint led to a reduction in the size of the team and the scope of the project, which had an impact on our ability to achieve our initial vision. In addition, the need to prioritize key tasks added further pressure on available resources.

One of the major strengths of the ScreenMood team has been its ability to adapt quickly to budgetary constraints while maintaining high development standards.
Despite financial limitations, we have managed to maintain a high level of quality and meet our customers' needs in an efficient and innovative way. This agility and resilience are essential elements of our working approach.
Faced with these challenges, we implemented several solutions to maximise our resources and achieve our objectives despite the limitations.

Equip users with a comprehensive suite of editing tools that include options for cropping, annotating with text, painting, emoji placing and many other interesting tools. This allows for personalized and expressive modifications to screenshots.

This feature helps users quickly find the exact screenshot they need by searching through tags, content type, or date.

Users can create custom folders within the app to organize screenshots according to project, topic, or any other personal or professional categorization criteria. This helps in maintaining an organized workspace and enhances productivity by minimizing search time.

Provides multiple sharing options to facilitate easy distribution of screenshots. Users can share their edited images directly through social media platforms, via email, or by creating shareable links. This feature is ideal for collaboration, allowing for instant sharing with team members or across professional networks.

Allows users to set up distinct workspaces within the app, each with its own set of tools, folders, and sharing settings. This is particularly useful for users who manage multiple projects or need to separate personal screenshots from professional ones. Workspaces can be customized to suit specific project needs or preferences, providing a tailored screenshot management experience.

ScreenMood extends its functionality beyond screenshots to include video recording. Users can record their screen activities with ease, capturing everything from directly through the browser.

Videos can be shared directly from ScreenMood to various platforms including social media, video hosting services, or via email.
We conducted extensive research to understand users' needs and preferences when it comes to managing screenshots.
Our findings revealed a growing need for advanced editing and management tools, as well as flexible sharing options, to meet the demands of modern communication. We identified gaps in existing solutions and opportunities for innovation in this area.
These insights guided our design and development process, enabling us to create a highly customizable and user-friendly solution that truly meets the needs of our users.

For ScreenMood, we chose the best palettes to reflect our vision of innovation and conviviality. We opted for shades of blue to convey a sense of dynamism and creativity. These colors have been carefully selected to evoke confidence, clarity and efficiency, reinforcing the ScreenMood user experience.

We chose Poppins for its perfect balance between modernity and legibility. Its clean lines and variety of weights make it easy to read, while its contemporary feel adds a touch of sophistication to the user interface. In terms of spacing, we used generous margins and appropriate line spacing to ensure a clear, airy presentation of the content.

We chose captivating and expressive visuals to illustrate the usefulness and user-friendliness of our solution. From dynamic screenshots to evocative illustrations, each image effectively communicates the features and benefits of ScreenMood.
ScreenMood's storyboard is the result of our design and development teams working closely together.
Each element has been carefully planned to show how our application guides users through their screenshots in an intuitive way. From initial sketches to detailed scenarios, every aspect of the storyboard illustrates how ScreenMood enables users to capture
Thanks to this iterative approach and detailed staging of interactions, we were able to anticipate users' needs and optimize their journey through the application. The storyboard clearly shows how ScreenMood simplifies the management of screenshots while

ScreenMood's user flow is designed to provide a fluid and intuitive user experience at every stage of interaction.
Our team has developed a user flow that simplifies the management of screenshots in an efficient and transparent way, guided by an in-depth analysis of user needs.
Every step of the process, from initial capture to customization and sharing, has been carefully considered, ensuring effortless navigation and a clear understanding of all the features ScreenMood has to offer.
Our well-thought-out user flow allows users to take full advantage of the application's capabilities, ensuring an optimal user experience at every interaction.

ScreenMood's UX research plan is the result of careful development to ensure a thorough understanding of user needs and preferences.
We adopted a methodical approach combining different research methods such as user interviews, usability testing and competitive analysis. Our aim was to gather valuable insights to guide the development of the application and ensure an exceptional user e
By actively involving users at every stage of the process, we were able to identify the strengths and weaknesses of the user interface, as well as opportunities for improvement.
ScreenMood's UX research plan was a crucial element of our user-centered approach. It enabled us to create an application that truly meets the needs and expectations of our target audience.

ScreenMood's fidelity concepts have been developed to reflect different stages in the design process, moving from low fidelity to high fidelity.
Each concept has been designed to explore and refine the key functionality of the application, while providing an increasingly detailed visual representation of the user interface.
In the low fidelity phase, we rapidly developed the basic ideas and main functionalities of ScreenMood through quick sketches and simple wireframes.

As we moved into the medium fidelity phase, we refined the wireframes and added more detail to the user interfaces. We knew the main functionalities were coming together, and we were able to adjust our design accordingly.

Finally, in the high fidelity phase, we completed the final design touches to bring the ScreenMood user interface to life. We selected colors, typography and visual details to create an immersive and engaging user experience, reflecting our commitment to innovation and user-friendliness

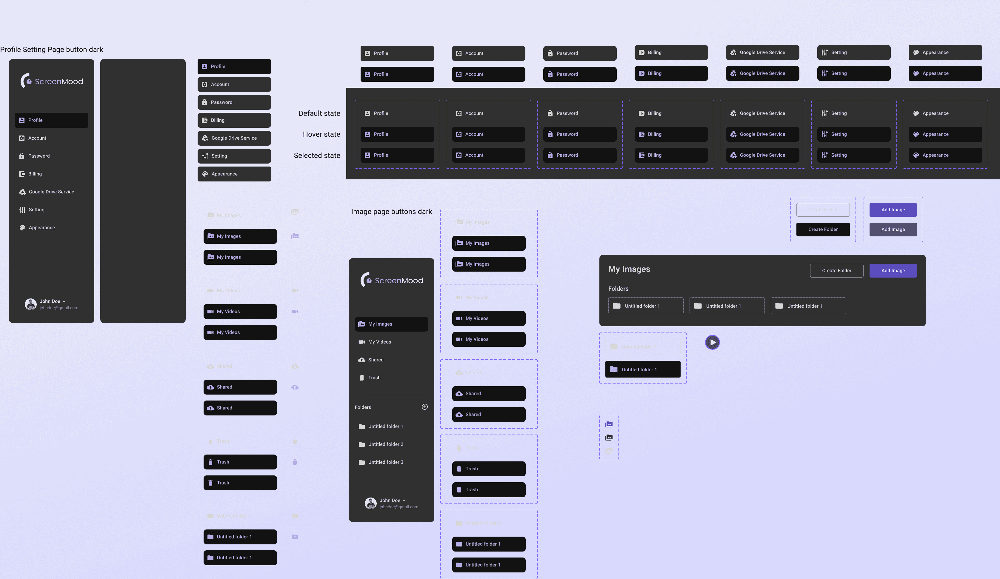
ScreenMood's design system and style are the result of careful development to ensure a consistent and attractive user experience.
We've developed a modular design system that allows for easy customization and effortless scalability. Using a vibrant color palette and modern typography such as Poppins, we have created a visual aesthetic that reflects the innovation and user-friendline
Every element of the user interface, from the buttons and icons to the layouts, has been designed to provide an intuitive and enjoyable user experience.















WEB FRONT-END
BACKEND
CLOUD & DBS

ScreenMood's user flow is designed to provide a fluid and intuitive user experience at every stage of interaction.
Our team has developed a user flow that simplifies the management of screenshots in an efficient and transparent way, guided by an in-depth analysis of user needs.
Every step of the process, from initial capture to customization and sharing, has been carefully considered, ensuring effortless navigation and a clear understanding of all the features ScreenMood has to offer.
Our well-thought-out user flow allows users to take full advantage of the application's capabilities, ensuring an optimal user experience at every interaction.
Although ScreenMood was not launched, its development process has significantly contributed to our understanding of user needs and market demands for screenshot management tools. The project helped identify a clear gap in the market for advanced screenshot tools, highlighting a potential area for future innovation. Internally, the project fostered skill development and brought out creative problem-solving abilities within the team.
The importance of robust financial planning became evident. Future projects will benefit from more flexible budgeting strategies and contingency funds to accommodate unexpected changes.
Market Analysis: Enhanced initial market analysis to better align project outputs with user expectations and market trends, ensuring the product’s success upon release.
CTO
Front-end Engineers
Back-end Engineers
UX / UI Designer
Development Time

Full Stack Engineer

Full Stack Engineer

Full Stack Engineer